The Challenge
Saville Assessment provides psychometric assessments that help organizations make better hiring and development decisions. When a recruiter moves a candidate to an assessment stage in their ATS, Saville's platform delivers the appropriate tests and returns structured results back into the recruiter's workflow.

ATS integrations are central to how recruiters use their products. They expect to trigger assessments from within their ATS, receive results without switching tools, and make hiring decisions based on this structured data.
Why relying on customers to integrate didn't scale
Saville's engineering team had built an API platform with extensive documentation to allow customers and third-party implementers to integrate directly with them. This kept integration work off Saville's development roadmap, but also came with its trade-offs.
Depending on the capabilities and context of the team implementing us, it could take anywhere from a couple of days to months and months and months. We had no control over the time frames at all. And the success of our product depended on the knowledge of a third party.
– Becky Burchmore, System Integration Manager
This put Saville at a crossroads. The question was whether investing engineering capacity in ATS-specific integrations was the best use of resources - or whether a partnership could deliver better coverage faster while freeing the team to focus on what differentiates their assessments.
We wanted a unified approach. It's not something we could ever really get business traction for doing ourselves.
– Becky Burchmore, System Integration Manager
The Solution
Enterprise-grade coverage through a single API
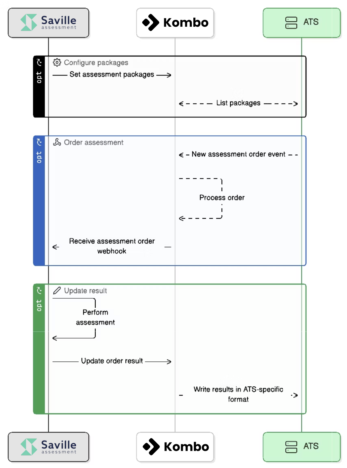
Kombo’s unified API allowed Saville to offer standardized integrations that worked the same way across all platforms. The dedicated assessment API handles the full workflow: when a candidate reaches the assessment stage in their ATS, Kombo notifies Saville via webhook with the candidate and job details. Saville then sends the appropriate tests and writes back structured results through Kombo. This typically includes scores, sub-scores, PDF attachments, and a URL linking to their dashboard.

Unlocking one of the largest global companies on Workday
The partnership was tested early when Saville implemented one of the world's largest energy companies using Workday. The customer's IT security team required thorough compliance reviews - covering security, data residency, processing agreements, and technical architecture - before any data could flow. Kombo's team joined these conversations directly, providing the documentation and security assurances needed to satisfy the customer's process.
Setting up the connection was fairly simple, considering it's a Workday integration. There were lots of security conversations with their infosec team, but having the right people involved early to answer their questions was critical.
– Becky Burchmore, System Integration Manager
On the technical side, the implementation required configuring Saville's assessment packages within Workday and setting up both individual and bulk candidate triggering through default test configurations on job requisitions. Since Workday doesn't natively support webhooks for assessments, Kombo's hybrid sync architecture polls for new assessment orders at high frequency for near-real-time sync. This ensures reliable pickup even across the customer's large-scale instance.
New recruiter capabilities
Kombo’s assessment integration enabled Saville to provide a link from the ATS back to Saville's recruiter dashboard for the related candidate. From there, recruiters can send reminder emails, adjust timing, reset assessment links, and download detailed reports and scoring breakdowns. Previously, recruiters would trigger an assessment and then have no visibility into the candidate's progress until a final score was returned.
Having the Kombo integration has allowed us to provide additional visibility of our tests and results. It not only benefits the client, but also shows what our tools are capable of.
– Becky Burchmore, System Integration Manager
The Outcome
Engineering focus redirected to core product
Saville can now access 107 ATS and HRIS systems through Kombo. At an average of 4-5 weeks of development time per integration, this represents roughly 40-50 engineering months saved for two engineers (without accounting for ongoing maintenance).
Instead, Saville's engineering team has invested in the product work that differentiates their platform: AI-powered screening workflows that use job description data to generate role-specific assessment configurations or HRIS integrations for post-hire assessments. All while making their product stickier with customers.
Once we've got our assessments within a client, it makes us more sticky. And then there's the enhanced opportunities that we can have within a client.
– Becky Burchmore, System Integration Manager
From months to under an hour
The productized integration approach now allows Saville to set up new integrations in hours - which is being used by the sales team as a strong competitive differentiator.
One of our sales pitches at the moment is that we can set up an integration in approximately an hour. And we just managed to achieve this for our latest integration on TeamTailor.
– Becky Burchmore, System Integration Manager
HRIS integrations and quality-of-hire
Saville is already expanding the partnership beyond recruitment assessments. The team is exploring HRIS integrations to enable organizations to assess existing employees and correlate assessment results with performance data, including ratings, skills, and tenure. This will allow Saville to close the loop by showing customers not just who they should hire, but how those hires actually perform.
How Saville Assessment uses Kombo:

Get started with seamless integrations
We've already helped over one hundred customers achieve measurable results. Talk to one of our integration experts to see how Kombo can support your product.

